Saisie d'événements, Saisie guidée de données

Pour l'introduction et le mode de fonctionnement général, voir Saisie d'événements.

L'onglet Saisie guidée des données est utilisé pour la saisie d'événements via le clavier ou avec des scanners de codes-barres avec émulation de clavier (Wedge). Les scanners photo Cx sont également pris en charge.

Éléments de commande

Saisie UPOC via :

Définissez ici si, après le scannage d'un code-barres, une confirmation manuelle est nécessaire. avec <Enter> ou <OK>. ou si un scan réussi est traité directement/immédiatement.

  • Lecteur de codes-barres sans entrée
    Pas de confirmation manuelle, le code-barres lu est directement traité.

  • Clavier ou lecteur de codes-barres avec Enter
    Après la saisie via le clavier ou le scan de code-barres, il faut encore confirmer manuellement avec <Enter> ou <OK>.

Saisir les envois avec un code alternatif :

Définissez ici si les envois peuvent également être saisis/référencés via un code alternatif.

Si cette case à cocher n'est pas disponible, elle est codifiée dans les paramètres Saisie d'événements. sont configurés en conséquence.

Impression de l'étiquette :

Si vous avez installé les rapports correspondants, vous pouvez sélectionner cette option.
Si l'option est sélectionnée, l'étiquette sera imprimée après l'événement, l'étiquette sélectionnée est encore imprimée.
Ces paramètres ne sont pas perdus lors d'un redémarrage de CodX PostOffice, le dernier paramètre utilisé est rétabli.
Cette option n'est pas disponible pour les scanners radio.

Date/heure de l'événement :

Ici, vous pouvez définir une date/heure d'événement spécifique. définir.
Si la case n'est pas cochée, la date et l'heure actuelles seront toujours utilisées. date/heure est utilisée.
Si vous souhaitez définir une date/heure d'événement spécifique, sélectionnez d'abord la case à cocher. et définir ensuite la date et l'heure.
Il n'est pas possible de sélectionner une date dans le futur. La plage de dates dans le passé dépend du paramétrage de la durée de vie des données d'envoi, voir Paramètres / Généralités / Onglet Archvierung/Cleanup.
Il n'est pas possible de saisir une date/heure d'événement plus ancienne que celle de l'enregistrement. de saisir une date antérieure à l'heure de saisie de l'envoi. Il un avertissement apparaît dans ce cas.
La date/heure de l'événement ne peut être définie qu'avec les droits correspondants. droits peuvent être définis.
Cette option n'est pasdisponible pour les scanners radio disponible.

Collaborateurs :

En se connectant à CodX PostOffice , l'employé est automatiquement reconnu et sélectionné. Vous pouvez toutefois choisir un autre sélectionner un autre employé.

  • Sélectionner un employé (icône de l'employé)
    Un autre collaborateur peut être recherché/sélectionné.

  • Réinitialisation de l'employé (icône en forme de croix)
    L'employé actuellement connecté est à nouveau utilisé.

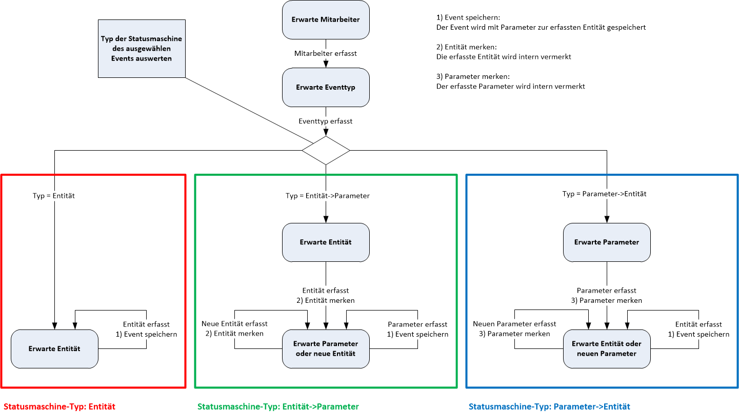
Type d'événement :

Sélectionnez le type d'événement dans cette combobox. Celui-ci sera utilisé pour tous les événements suivants Les événements saisis seront utilisés jusqu'à ce qu'un autre type d'événement soit sélectionné.
Le type d'événement détermine le tap de la machine d'état et donc l'ordre du scan dans le champ de saisie. champ Entrée.

Saisie suivante :

Les informations qui aident à la numérisation sont affichées ici. Il est indiqué ce qui doit être saisi/numérisé ensuite. doit être affiché.
Exemples :
- si le type d'événement Acceptation de CoP est sélectionné, alors un UPOC de Manadant doit être saisi ensuite.
- si le type d'événement Acceptation du dépôt est sélectionné, un UPOC de dépôt doit ensuite être saisi.

Saisie :

Saisissez le code-barres/UPOC dans ce champ.

OK

Confirme les données saisies dans le champ Entrée . Ceci est utilisé lorsque l'option Clavier ou Lecteur de codes-barres avec Entrée est sélectionnée.

Derniers événements enregistrés :

Affiche une liste des derniers événements saisis. Si des données non valables sont saisies, la ligne apparaît en rouge et un message d'avertissement est affiché dans la colonne des événements. dans la colonne Erreur, un message d'erreur correspondant s'affiche.

Voir aussi



CodX Software CodX Software AG
Rue de Sins 47
6330 Cham
Suisse
Support
http://support.codx.ch
CxSpickel