|
Event-Erfassung, Geführte Datenerfassung Zur Einführung und generellen Arbeitsweise siehe Event-Erfassung. Das Register Geführte Datenerfassung wird für die Erfassung von Events via Tastatur oder mit Barcodescannern mit Tastatur-Emulation (Wedge) verwendet. Auch die CxFotoscanner werden unterstützt. Bedienelemente Eingabe UPOC via: Definieren sie hier, ob nach dem Scan eines Barcodes noch eine manuelle Bestätigung mit <Enter> bzw. <OK> notwendig ist oder ob ein erfolgreicher Scan direkt/sofort verarbeitet wird.
Sendungen mit Alternativcode erfassen: Definieren sie hier, ob Sendungen auch via Alternativcode erfasst/referenziert werden können. Falls diese Checkbox nicht verfügbar ist, so ist dies in Einstellungen Event-Erfassung entsprechend kofiguriert. Labeldruck: Falls sie entsprechende Reports installiert haben, können sie diese Option auswählen. Event Datum/Zeit:
Hier können sie ein bestimmtes Event-Datum/Zeit
definieren. Mitarbeiter: Durch die Anmeldung an CodX PostOffice wird der Mitarbeiter automatisch erkannt und ausgewählt. Sie können jedoch auch einen anderen Mitarbeiter auswählen.
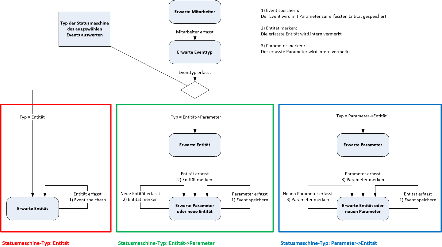
Eventtyp:
Wählen sie in dieser Combobox den Eventtyp aus. Dieser wird für alle nachfolgend
erfassten Events verwendet, bis ein anderer Eventtyp ausgewählt wird. Nächste Eingabe:
Hier werden Informationen angezeigt, welche beim Scanvorgang helfen. Es wird anzeigt was als nächstes erfasst/gescannt werden
soll. Eingabe: Erfassen sie in diesem Feld den Barcode/UPOC. OK Bestätigt die im Feld Eingabe erfassten Daten. Dies wird verwendet wenn die Option Tastatur oder Barcodescanner mit Enter ausgewählt ist. Zuletzt erfasste Events: Zeigt eine Liste der zuletzt erfassten Events an. Wenn ungültige Daten erfasst werden erscheint die Zeile in roter Schrift und in der Spalte Fehler wird eine entsprechende Fehlermeldung angezeigt. |
||||
|